ナビゲーション

パソコンとモバイルデバイスでビデオを圧縮する方法

大容量の動画ファイルを大量に保存すると、デジタルデバイスの動作が遅くなる可能性があります。動画ファイルはストレージ容量を消費し、デバイスのパフォーマンスに影響を与えることはよく知られています。 ビデオの圧縮 この問題はすぐに解決できます。必要なのは適切な方法だけです。この記事では、Mac、iPhone、Windows、Androidデバイスでの具体的な手順と、さまざまなビデオ圧縮方法をご紹介します。

パート1:画質を落とさずにビデオを圧縮する方法

動画を圧縮するとはどういうことでしょうか?動画の内容をトリミングせずにファイルサイズを縮小することを意味します。これは、ストレージ容量が限られている場合や、動画をWebで共有したり、メールで送信したりする場合などに不可欠です。 ApeaksoftビデオコンバータUltimate MacまたはWindowsで動画を圧縮するのに最適な方法です。さらに重要なのは、AI技術を使用して動画の画質を保護することです。

ApeaksoftビデオコンバータUltimate

WindowsとMacでビデオを圧縮する最良の方法

  • ワンクリックでビデオを圧縮します。
  • ビデオをHDに変換する ビデオを圧縮している間。
  • ビデオファイルのサイズを手動で調整します。
  • 幅広いビデオファイル形式をサポートします。
  • 高度なテクノロジーでビデオ品質を維持します。
無料体験

安全なダウンロード

無料体験

安全なダウンロード

動画変換 究極

画質を落とさずに動画を圧縮する方法

ステップ 1: ビデオ圧縮をインストールする

最高の動画圧縮ソフトをPCにインストールして実行してください。Windows 11/10/8/7に対応しています。さらに、Macユーザー向けのバージョンもあります。 ツールボックス 選択して ビデオ圧縮.

ツールボックス

ステップ 2: ビデオをインポートする

大きいをクリックします 追加 ボタンをクリックします。次に、ファイルエクスプローラーで大きなビデオを見つけて開きます。

ビデオ圧縮

ステップ 3: ビデオを圧縮する

を調整する サイズ 満足するまでスライダーを調整します。 フォーマット, 解像度, ビットレート またはデフォルト値のままにしておきます。 プレビュー 結果を表示するには、ボタンをクリックします。出力フォルダを設定してください。 に保存 分野。最後にクリックします 圧縮する ビデオサイズの圧縮を開始します。

ビデオを圧縮する

パート2:Macでビデオを圧縮する方法

Macで動画を圧縮する最も簡単な方法は、QuickTime Playerです。内蔵メディアプレーヤーであるQuickTime Playerは、ほぼすべてのMacコンピューターとラップトップにプリインストールされています。動画の解像度を下げてサイズを圧縮できますが、画質が劣化するという欠点があります。また、対応している動画形式も限られています。

Macとしてエクスポート

ステップ 1: QuickTime Playerを実行する アプリケーション フォルダにコピーします。

ステップ 2: に行きます File メニューと選択 ファイルを開く.

ステップ 3: ハードドライブから大きなビデオ ファイルを開きます。

ステップ 4: それから、 File メニューと選択 としてエクスポート.

ステップ 5: より低い解像度を選択してください。

ステップ 6: 次に、新しいファイル名を入力し、出力フォルダを設定します。 場所 オプションをクリックして Save.

パート3:無料でビデオを圧縮する方法

VLCでビデオを圧縮する方法

VLC Media Playerの 単なるメディアプレーヤーではありません。動画フォーマットの変換、動画圧縮など、様々な追加機能を備えています。オープンソースプロジェクトなので、Windows、macOS、Linuxで無料で動画を圧縮できます。

ステップ 1: VLCを開き、 メディアの方 メニューを選択し、 変換/保存.

VLCを追加する

ステップ 2: クリック 追加 ボタンをクリックして、大きなビデオ ファイルをインポートします。

ステップ 3: ヒット 変換/保存 次のダイアログに移動します。

ステップ 4: プルダウン プロフィール オプションと選択 MP4これは非可逆ビデオ形式であり、ファイル サイズが小さくなります。

VLCの設定

ステップ 5: 次に、 設定

ステップ 6: に行きます ビデオコーデック タブ、縮小 ビットレート, 品質, フレームレート ビデオを圧縮します。

ビデオコーデック VLC

ステップ 7: に切り替える オーディオコーデック タブをクリックしてエンコードパラメータを調整します。

ステップ 8: 詳しくはこちら Save 変更を確認する。

ステップ 9: 目的地を設定してクリックします お気軽にご連絡ください VLC で 1 時間のビデオを圧縮するボタン。

HandBrakeでビデオを圧縮する方法

HandBrakeはオープンソースの動画コンバーターです。動画コーデックや画質など、多くのカスタムオプションが統合されています。これにより、HandBrakeを使って無料で動画を圧縮できます。もちろん、これらのオプションは手動で調整する必要があります。これは一般の人にとっては複雑です。

ステップ 1: 無料ビデオ 圧縮をインストールして起動します。

ハンドブレーキを開く

ステップ 2: クリック オープンソース メニュー、選択 File、大きなビデオを開きます。

ステップ 3: クリック プリセット メニューをクリックし、解像度が低いプリセットを選択します。

ステップ 4: に行きます Summary タブを選択 MP4 フォーマット オプションを選択します。

出力フォーマット ハンドブレーキ

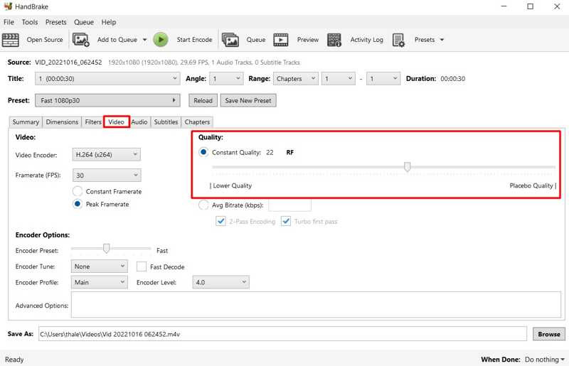
ステップ 5: に切り替える ビデオ タブを選択して H.264 ビデオエンコーダ.

ステップ 6: スライダーを動かす 品質 から 低品質 サイド。

ビデオ品質ハンドブレーキ

ステップ 7: 頭に 音楽 タブでビットレートを下げ、オーディオ トラックを 1 つ残します。

ステップ 8: クリック ブラウズ ボタンをクリックして場所を選択します。

ステップ 9: ヒット プレビュー 結果を表示するには、上部のメニューバーをクリックします。

エンコードハンドブレーキの開始

ステップ 10: 満足したら、をクリックします エンコードを開始する メニューをクリックして、HandBrake を使用してビデオの圧縮を開始します。

パート4:iPhone / Androidでビデオを圧縮する方法

iPhoneやAndroidに大容量の動画を保存するのはお勧めできませんが、動画を圧縮することで効果的に容量を節約できます。Googleフォトを使えば、モバイルデバイスで簡単に圧縮できます。

Googleフォト

ステップ 1: Google フォト アプリを開き、アカウントでサインインします。

ステップ 2: 右上隅にあるプロフィールをタップします。

ステップ 3: iPhoneの場合は、 バックアップはオフです.

Androidデバイスでは、 写真の設定、選択する バックアップと同期、およびピック アップロードサイズ.

ステップ 4: 選択する ストレージセーバー、そしてヒットした 確認します.

ステップ 5: Google フォトのアップロードが完了すると、ビデオは自動的に圧縮されます。

パート5:オンラインでビデオを圧縮する方法

もう 1 つのオプションは、オンラインでビデオを圧縮することです。 Apeaksoft 無料ビデオ圧縮例えば、デスクトップにソフトウェアをインストールすることなく、動画ファイルのサイズを縮小できます。しかも、完全に無料で安全です。

ステップ 1: ロケーション選択 https://www.apeaksoft.com/free-online-video-compressor/ あなたのブラウザに表示されます。

無料ビデオ圧縮

ステップ 2: クリック 圧縮するファイルを追加する ボタンをクリックして、ランチャーをダウンロードします。

ステップ 3: 大きなビデオをアップロードします。

ビデオを追加します

ステップ 4: 次に、を調整します サイズ 満足するまで価値を見出してください。

ステップ 5: 他のオプションをそのままにするか変更してクリックします 圧縮する.

結論

このガイドでは、5つの方法を紹介しました iPhoneでビデオを圧縮する、Androidスマートフォン、PC、またはMacコンピューター。お使いのオペレーティングシステムと状況に応じて適切な方法をお選びください。 ApeaksoftビデオコンバータUltimate デスクトップで実行できる柔軟なオプションです。Apeaksoft Free Video Compressorを使用すると、オンラインでビデオを圧縮できます。

関連記事

PowerPointでビデオを圧縮する– PPTファイルのサイズを縮小する方法

大きなPowerPointファイルのサイズを縮小または縮小したい場合は、ここで比較的高品質のPowerPointでビデオを圧縮する方法を知っておく必要があります.

Dropboxは写真を圧縮し、写真の品質を変更しますか

Dropboxは写真を圧縮しますか、それとも写真の品質を変更しますか? この記事では、この質問に詳しく回答します。

iPhoneでビデオを圧縮する3つの方法を学ぶ[簡単に入手できる]

iPhoneでビデオサイズを縮小するにはどうすればよいですか? iPhoneビデオを簡単に圧縮する無料方法はありますか? iPhoneでビデオを圧縮するXNUMXつの簡単な方法を次に示します。

オンラインまたはコンピューターでAVIを無料で圧縮する方法

AVIは人気のビデオ形式です。大容量のAVIファイルを圧縮しながらも、比較的高画質と高音質を維持したい場合は、この記事をお読みください。